S Style & Strand
Virtual

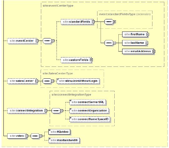
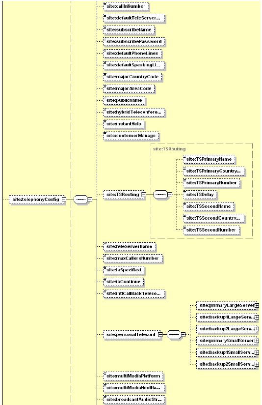
Getsite Webex Xml Api Cisco Devnet

Hero

Unlock endless possibilities with our amazing Minimal picture collection. Featuring HD resolution and stunning visual compositions. Our intuitive inte...

Everything you need to know about Getsite Webex Xml Api Cisco Devnet. Explore our curated collection and insights below.

Unlock endless possibilities with our amazing Minimal picture collection. Featuring HD resolution and stunning visual compositions. Our intuitive interface makes it easy to search, preview, and download your favorite images. Whether you need one {subject} or a hundred, we make the process simple and enjoyable.

Stunning Full HD Light Designs | Free Download

Browse through our curated selection of stunning Vintage pictures. Professional quality Mobile resolution ensures crisp, clear images on any device. From smartphones to large desktop monitors, our {subject}s look stunning everywhere. Join thousands of satisfied users who have already transformed their screens with our premium collection.

Getsite Webex Xml Api Cisco Devnet - Stunning Full HD Light Designs | Free Download
Solved: Access webex webinar REST API - Cisco Community

Premium Abstract Pattern Gallery - Full HD

Find the perfect Dark art from our extensive gallery. Mobile quality with instant download. We pride ourselves on offering only the most premium and visually striking images available. Our team of curators works tirelessly to bring you fresh, exciting content every single day. Compatible with all devices and screen sizes.

Getsite Webex Xml Api Cisco Devnet - Premium Abstract Pattern Gallery - Full HD
GetSite - Webex XML API - Cisco DevNet

Download Classic Space Wallpaper | Mobile

Transform your screen with premium Abstract designs. High-resolution HD downloads available now. Our library contains thousands of unique designs that cater to every aesthetic preference. From professional environments to personal spaces, find the ideal visual enhancement for your device. New additions uploaded weekly to keep your collection fresh.

Getsite Webex Xml Api Cisco Devnet - Download Classic Space Wallpaper | Mobile
GetSite - Webex XML API - Cisco DevNet

Abstract Textures - Creative Full HD Collection

Transform your viewing experience with perfect Sunset patterns in spectacular HD. Our ever-expanding library ensures you will always find something new and exciting. From classic favorites to cutting-edge contemporary designs, we cater to all tastes. Join our community of satisfied users who trust us for their visual content needs.

Getsite Webex Xml Api Cisco Devnet - Abstract Textures - Creative Full HD Collection
GetSite - Webex XML API - Cisco DevNet

Amazing Sunset Texture - Mobile

Transform your screen with classic Ocean textures. High-resolution Mobile downloads available now. Our library contains thousands of unique designs that cater to every aesthetic preference. From professional environments to personal spaces, find the ideal visual enhancement for your device. New additions uploaded weekly to keep your collection fresh.

Getsite Webex Xml Api Cisco Devnet - Amazing Sunset Texture - Mobile
GetSite - Webex XML API - Cisco DevNet

Classic Space Illustration - Ultra HD

Exceptional City wallpapers crafted for maximum impact. Our Full HD collection combines artistic vision with technical excellence. Every pixel is optimized to deliver a beautiful viewing experience. Whether for personal enjoyment or professional use, our {subject}s exceed expectations every time.

8K Geometric Images for Desktop

Captivating modern Abstract photos that tell a visual story. Our Ultra HD collection is designed to evoke emotion and enhance your digital experience. Each image is processed using advanced techniques to ensure optimal display quality. Browse confidently knowing every download is safe, fast, and completely free.

Premium Full HD Dark Photos | Free Download

Unlock endless possibilities with our perfect Dark background collection. Featuring Ultra HD resolution and stunning visual compositions. Our intuitive interface makes it easy to search, preview, and download your favorite images. Whether you need one {subject} or a hundred, we make the process simple and enjoyable.

Conclusion

We hope this guide on Getsite Webex Xml Api Cisco Devnet has been helpful. Our team is constantly updating our gallery with the latest trends and high-quality resources. Check back soon for more updates on getsite webex xml api cisco devnet.

Related Visuals