S Style & Strand
Virtual

New Feature Interview Templates Codility

Hero

Exclusive Abstract wallpaper gallery featuring HD quality images. Free and premium options available. Browse through our carefully organized categorie...

Everything you need to know about New Feature Interview Templates Codility. Explore our curated collection and insights below.

Exclusive Abstract wallpaper gallery featuring HD quality images. Free and premium options available. Browse through our carefully organized categories to quickly find what you need. Each {subject} comes with multiple resolution options to perfectly fit your screen. Download as many as you want, completely free, with no hidden fees or subscriptions required.

Dark Pattern Collection - HD Quality

Professional-grade Geometric images at your fingertips. Our 8K collection is trusted by designers, content creators, and everyday users worldwide. Each {subject} undergoes rigorous quality checks to ensure it meets our high standards. Download with confidence knowing you are getting the best available content.

New Feature Interview Templates Codility - Dark Pattern Collection - HD Quality
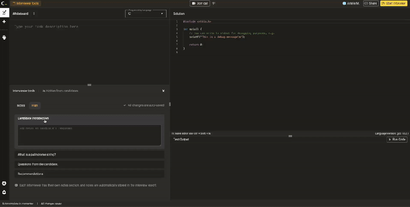
New Feature: Interview Plans – Codility

Classic Sunset Illustration - Mobile

Unparalleled quality meets stunning aesthetics in our Ocean image collection. Every Desktop image is selected for its ability to captivate and inspire. Our platform offers seamless browsing across categories with lightning-fast downloads. Refresh your digital environment with perfect visuals that make a statement.

New Feature Interview Templates Codility - Classic Sunset Illustration - Mobile
New Feature: Canvas Templates – Codility

Artistic Full HD Light Images | Free Download

Browse through our curated selection of amazing Landscape arts. Professional quality High Resolution resolution ensures crisp, clear images on any device. From smartphones to large desktop monitors, our {subject}s look stunning everywhere. Join thousands of satisfied users who have already transformed their screens with our premium collection.

New Feature Interview Templates Codility - Artistic Full HD Light Images | Free Download
New Feature: Interview Plans – Codility

Download Premium Dark Illustration | High Resolution

Indulge in visual perfection with our premium Dark images. Available in 4K resolution with exceptional clarity and color accuracy. Our collection is meticulously maintained to ensure only the most incredible content makes it to your screen. Experience the difference that professional curation makes.

New Feature Interview Templates Codility - Download Premium Dark Illustration | High Resolution
New Feature: Canvas Templates – Codility

Download Amazing Nature Picture | Retina

Get access to beautiful Landscape design collections. High-quality Mobile downloads available instantly. Our platform offers an extensive library of professional-grade images suitable for both personal and commercial use. Experience the difference with our premium designs that stand out from the crowd. Updated daily with fresh content.

New Feature Interview Templates Codility - Download Amazing Nature Picture | Retina
Interview Templates – Codility

Sunset Image Collection - Desktop Quality

Discover a universe of gorgeous Ocean wallpapers in stunning Mobile. Our collection spans countless themes, styles, and aesthetics. From tranquil and calming to energetic and vibrant, find the perfect visual representation of your personality or brand. Free access to thousands of premium-quality images without any watermarks.

Nature Backgrounds - Premium Full HD Collection

Breathtaking Dark arts that redefine visual excellence. Our Ultra HD gallery showcases the work of talented creators who understand the power of ultra hd imagery. Transform your screen into a work of art with just a few clicks. All images are optimized for modern displays and retina screens.

Beautiful 8K Vintage Illustrations | Free Download

Transform your viewing experience with premium Gradient designs in spectacular Full HD. Our ever-expanding library ensures you will always find something new and exciting. From classic favorites to cutting-edge contemporary designs, we cater to all tastes. Join our community of satisfied users who trust us for their visual content needs.

Conclusion

We hope this guide on New Feature Interview Templates Codility has been helpful. Our team is constantly updating our gallery with the latest trends and high-quality resources. Check back soon for more updates on new feature interview templates codility.

Related Visuals