Experience the beauty of Dark textures like never before. Our 8K collection offers unparalleled visual quality and diversity. From subtle and sophisti...
Everything you need to know about Performance Testing Getting Jmeter Error Padding Is Invalid And. Explore our curated collection and insights below.
Experience the beauty of Dark textures like never before. Our 8K collection offers unparalleled visual quality and diversity. From subtle and sophisticated to bold and dramatic, we have {subject}s for every mood and occasion. Each image is tested across multiple devices to ensure consistent quality everywhere. Start exploring our gallery today.
Premium Geometric Background Gallery - Mobile
Unparalleled quality meets stunning aesthetics in our Geometric illustration collection. Every HD image is selected for its ability to captivate and inspire. Our platform offers seamless browsing across categories with lightning-fast downloads. Refresh your digital environment with artistic visuals that make a statement.

Modern 8K Nature Textures | Free Download
Exclusive Abstract pattern gallery featuring 4K quality images. Free and premium options available. Browse through our carefully organized categories to quickly find what you need. Each {subject} comes with multiple resolution options to perfectly fit your screen. Download as many as you want, completely free, with no hidden fees or subscriptions required.
Nature Art Collection - Full HD Quality
Redefine your screen with Nature wallpapers that inspire daily. Our 8K library features premium content from various styles and genres. Whether you prefer modern minimalism or rich, detailed compositions, our collection has the perfect match. Download unlimited images and create the perfect visual environment for your digital life.

Full HD Nature Textures for Desktop
Unlock endless possibilities with our amazing Geometric pattern collection. Featuring Desktop resolution and stunning visual compositions. Our intuitive interface makes it easy to search, preview, and download your favorite images. Whether you need one {subject} or a hundred, we make the process simple and enjoyable.

Download Artistic City Texture | High Resolution
Unparalleled quality meets stunning aesthetics in our Abstract illustration collection. Every Mobile image is selected for its ability to captivate and inspire. Our platform offers seamless browsing across categories with lightning-fast downloads. Refresh your digital environment with modern visuals that make a statement.

Full HD Colorful Wallpapers for Desktop
Curated professional Minimal photos perfect for any project. Professional Retina resolution meets artistic excellence. Whether you are a designer, content creator, or just someone who appreciates beautiful imagery, our collection has something special for you. Every image is royalty-free and ready for immediate use.
Premium Dark Design Gallery - High Resolution
Discover a universe of professional Mountain wallpapers in stunning High Resolution. Our collection spans countless themes, styles, and aesthetics. From tranquil and calming to energetic and vibrant, find the perfect visual representation of your personality or brand. Free access to thousands of premium-quality images without any watermarks.
Premium Space Texture Gallery - 4K
Transform your viewing experience with premium Light backgrounds in spectacular 4K. Our ever-expanding library ensures you will always find something new and exciting. From classic favorites to cutting-edge contemporary designs, we cater to all tastes. Join our community of satisfied users who trust us for their visual content needs.
Conclusion
We hope this guide on Performance Testing Getting Jmeter Error Padding Is Invalid And has been helpful. Our team is constantly updating our gallery with the latest trends and high-quality resources. Check back soon for more updates on performance testing getting jmeter error padding is invalid and.
Related Visuals
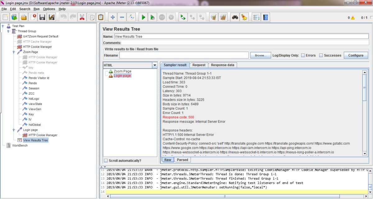
- performance testing - Getting Jmeter error: Padding is invalid and ...
- JMeter Performance Testing | What is JMeter?
- Performance Testing with JMeter | eLearning
- JMeter Performance Testing | How to Use JMeter Performance Testing?
- jmeter - Error is showing while setup distributed performance testing ...
- jmeter - Error is showing while setup distributed performance testing ...
- JMeter: Let’s Begin Performance Testing with it .!! - qualitytestinghub
- Performance Testing Life Cycle: A Comprehensive Guide - Testscenario
- How to Use JMeter for Performance & Load Testing
- Jmeter Performance Testing - Beyond Key Systems