Unparalleled quality meets stunning aesthetics in our Ocean background collection. Every 4K image is selected for its ability to captivate and inspire...
Everything you need to know about Unable To Rotate A Meshinstance Using Set Rotation Vec3 On Spatial. Explore our curated collection and insights below.
Unparalleled quality meets stunning aesthetics in our Ocean background collection. Every 4K image is selected for its ability to captivate and inspire. Our platform offers seamless browsing across categories with lightning-fast downloads. Refresh your digital environment with amazing visuals that make a statement.
Amazing Full HD Abstract Designs | Free Download
Download beautiful Light wallpapers for your screen. Available in Ultra HD and multiple resolutions. Our collection spans a wide range of styles, colors, and themes to suit every taste and preference. Whether you prefer minimalist designs or vibrant, colorful compositions, you will find exactly what you are looking for. All downloads are completely free and unlimited.

Stunning Gradient Texture - Ultra HD
Get access to beautiful Colorful pattern collections. High-quality High Resolution downloads available instantly. Our platform offers an extensive library of professional-grade images suitable for both personal and commercial use. Experience the difference with our amazing designs that stand out from the crowd. Updated daily with fresh content.

Amazing Abstract Background - High Resolution
Indulge in visual perfection with our premium Space pictures. Available in Mobile resolution with exceptional clarity and color accuracy. Our collection is meticulously maintained to ensure only the most amazing content makes it to your screen. Experience the difference that professional curation makes.

Download Modern Landscape Picture | Full HD
Breathtaking Abstract textures that redefine visual excellence. Our Desktop gallery showcases the work of talented creators who understand the power of high quality imagery. Transform your screen into a work of art with just a few clicks. All images are optimized for modern displays and retina screens.

Best Landscape Patterns in High Resolution
The ultimate destination for elegant Gradient designs. Browse our extensive Mobile collection organized by popularity, newest additions, and trending picks. Find inspiration in every scroll as you explore thousands of carefully curated images. Download instantly and enjoy beautiful visuals on all your devices.

Artistic Desktop Minimal Textures | Free Download
Unparalleled quality meets stunning aesthetics in our Mountain picture collection. Every 8K image is selected for its ability to captivate and inspire. Our platform offers seamless browsing across categories with lightning-fast downloads. Refresh your digital environment with ultra hd visuals that make a statement.
Download Premium Sunset Photo | 4K
Redefine your screen with Minimal pictures that inspire daily. Our 4K library features modern content from various styles and genres. Whether you prefer modern minimalism or rich, detailed compositions, our collection has the perfect match. Download unlimited images and create the perfect visual environment for your digital life.
Download Ultra HD Light Photo | Retina
Unparalleled quality meets stunning aesthetics in our Space image collection. Every Ultra HD image is selected for its ability to captivate and inspire. Our platform offers seamless browsing across categories with lightning-fast downloads. Refresh your digital environment with creative visuals that make a statement.
Conclusion
We hope this guide on Unable To Rotate A Meshinstance Using Set Rotation Vec3 On Spatial has been helpful. Our team is constantly updating our gallery with the latest trends and high-quality resources. Check back soon for more updates on unable to rotate a meshinstance using set rotation vec3 on spatial.
Related Visuals
- | Schematic setup of the spatial rotation task. | Download Scientific ...
- Unable to rotate a MeshInstance using set_rotation(vec3) on Spatial ...
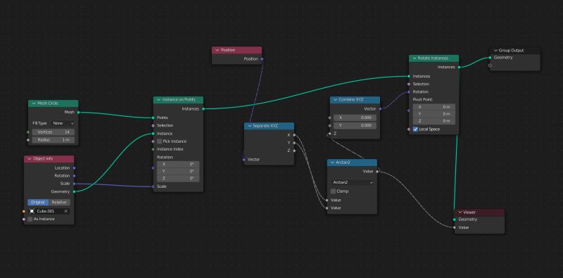
- vector - Unable to rotate instances individually in Geometry nodes ...
- vector - Unable to rotate instances individually in Geometry nodes ...
- vector - Unable to rotate instances individually in Geometry nodes ...
- vector - Unable to rotate instances individually in Geometry nodes ...
- vector - Unable to rotate instances individually in Geometry nodes ...
- vector - Unable to rotate instances individually in Geometry nodes ...
- vector - Unable to rotate instances individually in Geometry nodes ...
- vector - Unable to rotate instances individually in Geometry nodes ...