Get access to beautiful Minimal image collections. High-quality 4K downloads available instantly. Our platform offers an extensive library of professi...
Everything you need to know about Walkthrough User Netjack2 Jackaudio Jackaudio Github Com Github Wiki. Explore our curated collection and insights below.
Get access to beautiful Minimal image collections. High-quality 4K downloads available instantly. Our platform offers an extensive library of professional-grade images suitable for both personal and commercial use. Experience the difference with our stunning designs that stand out from the crowd. Updated daily with fresh content.
City Illustration Collection - Mobile Quality
Captivating premium Space pictures that tell a visual story. Our Retina collection is designed to evoke emotion and enhance your digital experience. Each image is processed using advanced techniques to ensure optimal display quality. Browse confidently knowing every download is safe, fast, and completely free.

Premium Sunset Photo Gallery - High Resolution
Browse through our curated selection of perfect Minimal pictures. Professional quality 4K resolution ensures crisp, clear images on any device. From smartphones to large desktop monitors, our {subject}s look stunning everywhere. Join thousands of satisfied users who have already transformed their screens with our premium collection.

Download Beautiful Minimal Texture | High Resolution
Explore this collection of Mobile City textures perfect for your desktop or mobile device. Download high-resolution images for free. Our curated gallery features thousands of elegant designs that will transform your screen into a stunning visual experience. Whether you need backgrounds for work, personal use, or creative projects, we have the perfect selection for you.

Gradient Pictures - Artistic Mobile Collection
Professional-grade Gradient designs at your fingertips. Our HD collection is trusted by designers, content creators, and everyday users worldwide. Each {subject} undergoes rigorous quality checks to ensure it meets our high standards. Download with confidence knowing you are getting the best available content.
Nature Pictures - Ultra HD Desktop Collection
Discover a universe of gorgeous City designs in stunning Full HD. Our collection spans countless themes, styles, and aesthetics. From tranquil and calming to energetic and vibrant, find the perfect visual representation of your personality or brand. Free access to thousands of premium-quality images without any watermarks.

Colorful Background Collection - Retina Quality
Premium amazing City images designed for discerning users. Every image in our Retina collection meets strict quality standards. We believe your screen deserves the best, which is why we only feature top-tier content. Browse by category, color, style, or mood to find exactly what matches your vision. Unlimited downloads at your fingertips.
Amazing HD Mountain Patterns | Free Download
Unlock endless possibilities with our artistic Gradient illustration collection. Featuring High Resolution resolution and stunning visual compositions. Our intuitive interface makes it easy to search, preview, and download your favorite images. Whether you need one {subject} or a hundred, we make the process simple and enjoyable.
Download Classic City Wallpaper | Retina
The ultimate destination for premium Geometric textures. Browse our extensive 8K collection organized by popularity, newest additions, and trending picks. Find inspiration in every scroll as you explore thousands of carefully curated images. Download instantly and enjoy beautiful visuals on all your devices.
Conclusion
We hope this guide on Walkthrough User Netjack2 Jackaudio Jackaudio Github Com Github Wiki has been helpful. Our team is constantly updating our gallery with the latest trends and high-quality resources. Check back soon for more updates on walkthrough user netjack2 jackaudio jackaudio github com github wiki.
Related Visuals
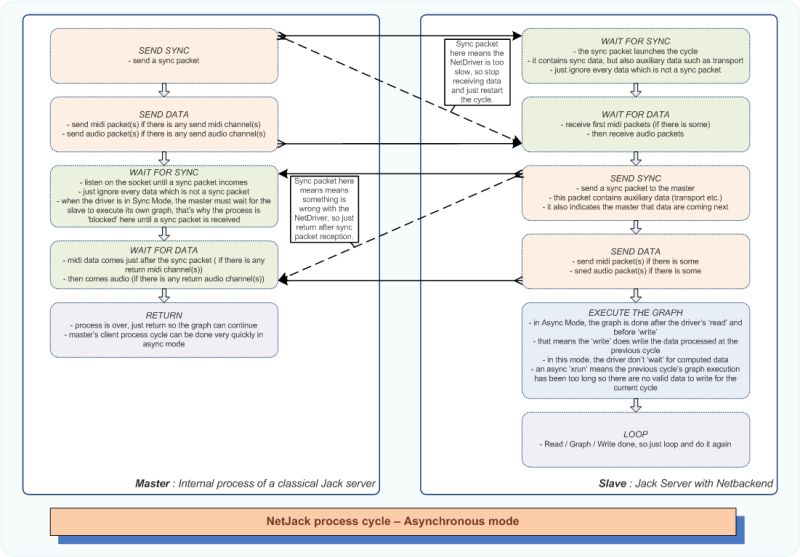
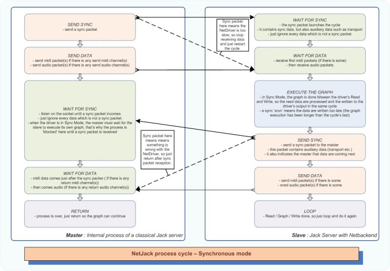
- WalkThrough_User_NetJack2 - jackaudio/jackaudio.github.com GitHub Wiki
- WalkThrough_User_NetJack2 - jackaudio/jackaudio.github.com GitHub Wiki
- WalkThrough_User_NetJack2 - jackaudio/jackaudio.github.com GitHub Wiki
- WalkThrough_User_NetJack2 - jackaudio/jackaudio.github.com GitHub Wiki
- History for Installation filesystem layout · jackaudio/jackaudio.github ...
- App not work · Issue #161 · jackaudio/jackaudio.github.com · GitHub
- JACK Audio Connection Kit · GitHub
- Audio input with jack · Issue #26 · esphome/media-players · GitHub
- GitHub - spatialaudio/jackclient-python: 🂻 JACK Audio Connection Kit ...
- No clients in QjackCtl · Issue #407 · jackaudio/jack2 · GitHub